1、
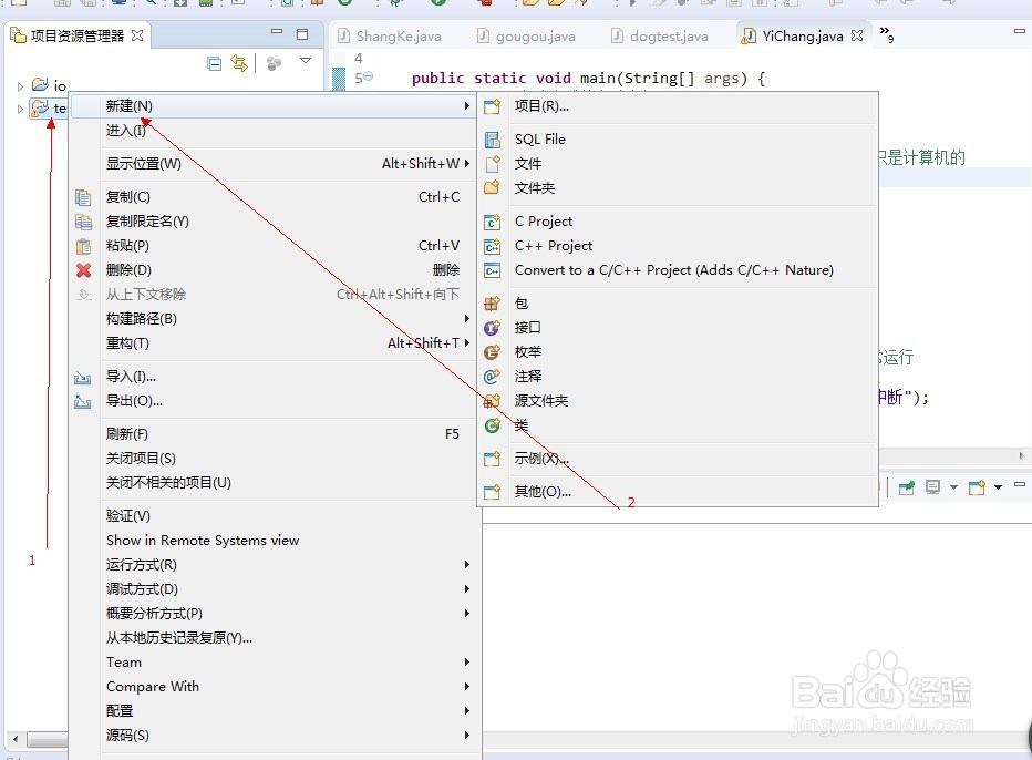
1.如图所示,依次点击“文件”——“新建”这些项,来建立一个Java的项目。

2、2.如图所示,在弹出的下拉菜单中,再点击“java项目”这一项。

3、3.如图所示,在弹出的对话框中,我们依次输入本次项目的名字“io”,然后勾点
击“完成”按钮,创建一个java项目。

4、4.如图所示,我们在这个java项目上鼠标右击在弹出的下拉列表菜单中,我们点
击“新建”这一项。

5、5.如图所示,在弹出的下拉列表菜单中,我们点击“类”这一项,来创建一个
java类文件。

6、6.如图所示,我们在弹出的对话框中,先填写类的名字—Io1,然后勾选方框让其
自动创建一个主函数,然后我们点击“完成(F)”按钮。

7、7.如图所示,这就是我们创建的Io1类,我们先要准备一个输入流,用于读取之后
,进行写入的文件to.txt文件。

8、8.如图所示,这就是我们准备的两个txt文件。

9、9.如图所示,我们将文件打开,to.txt要进行写入,所以里面没有什么数据,而
from.txt里面有我们读取的数据文字—百度经验。

10、10.如图所示,由于要对外部文件进行访问,会有时访问不到(比如:用户将文件
误删等情况),所以我们要写个try{}catch(){}用来抛出这个异常情况,以便程
序可以继续执行下去。

11、11.如图所示,在try{}catch(){}里面我们抛出了异常,并且打印出来(关于异常
的学习,大家可以关注我的其他百度经验,百度经验网址:
https://jingyan.baidu.com/article/295430f1ed5fa90c7e005030.html)。

12、12.如图所示,我们声明一个输入流的对象—frl,用来访问我们的外部from.txt
文件。将其放在try{}的大括号中执行,一般出现异常时可以跳到catch(){}里面
继续执行。

13、13.如图所示,由于输入流读取的数据是放在byte类型的数组里面的,所以我们需
要声明一个byte类型的数组,用于接受读取的数据流,这个声明了一个存储长度
为100的名字为byte1的数组。

14、14.如图所示,我们调用输入流FileInputStream的核心方法read(),用于读取
from.txt的文件,这里其输入流的read的调用格式为“输入流对象.read(byte类
型的数组,byte类型数组的偏移量(就是从数组的第几位开始读取),byte类型
数组的第几位结束读取)。

15、15.如图所示,输入流的数据已经读取到byte1的数组里面,那接下来就是写入到
to.txt的文件中,所以我们需要声明一个输出流的对象—fcl,用于向to.txt进行
写入。

16、16.如图所示,我们用输出流FileOutputStream的write()方法对其进行写入。
其写入的调用格式为输出流对象.write(byte类型的数组)。这里的byte1数组为我
们读取到的to.txt数据流。

17、17.如图所示,我们先点击编译运行按钮,在弹出的对话框中,我们勾选我们写的
java文件,之后点击“OK”按钮,进行编译和运行这个java程序。

18、18.如图所示,我们看到程序正常运行输出了这几个文字,并没有抛出异常,说明
我们的文件已经读取和写入到了to.txt的文件中去了。

19、19.如图所示,我们已经将数据—百度经验,这几个文字写入到了to.txt的文件之
中。

20、20.这是java的IO操作的的源代码可以直接进行编译运行,希望大家能够从中获益
良多。
package io;
import java.io.*;
public class Io1 {
public static void main(String[] args) { // TODO 自动生成的方法存根 //我们准备一个输入流要读出流的txt文件——from.txt //我们在准备一个要输出到里面流的txt文件——to.txt //我们先写一个try{}catch(Exception e)
{e.printStackTrace} //防止编译器报错,因为读取外部文件可能访问不到 try{ //我们声明一个输入流的对象来读取我们的外部文件 FileInputStream frl=new FileInputStream
("C:/Users/Ad" +
"ministrator/Desktop/Io1/from.txt"); //由于输入流读取的数据被放在一个byte类型的数组
里面, //所以我们需要一个byte类型的数据来接收其数据 //我们声明一个byte类型的数组 byte[] byte1=new byte[100]; //我们用FileInputStream的read()核心方法将其读
入到我们声明的byte //类型的数组中 frl.read(byte1,0,byte1.length); //我们声明一个FileOutStream用来将
FileInputStream对象读取 //的数据写入到我们to.txt的文件之中 FileOutputStream fcl = new FileOutputStream
("C:/Users/Adminis" + "trator/Desktop/Io1/to.txt"); //我们将这个读到的byte类型的数组写入到文件中 fcl.write(byte1); }catch(Exception e){ //try尝试运行不了里面的程序时,会抛出这个异常,
以便下面的 //程序继续执行,所以我们顺便打印出这个异常 e.printStackTrace(); } System.out.println("程序抛出异常继续执行了下来"); }
}