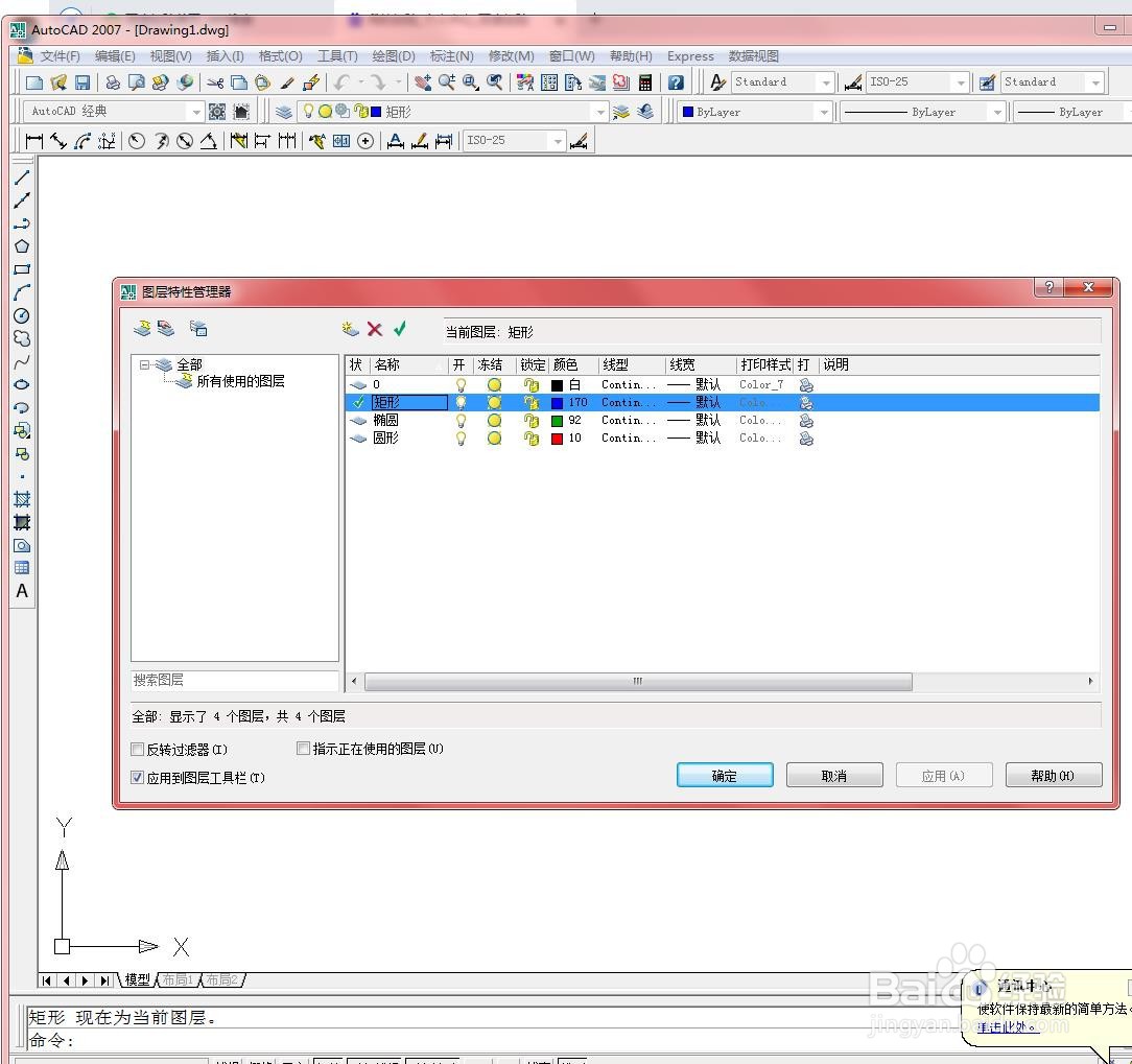
1、打开【图层特性管理器】对话框,当前图层显示为【圆形】层,如下图所示

2、第一种:在命令行中输入“LAYMCUR”并按【Enter】键确认,如下图所示

3、然后根据命令行提示进行操作,如下图所示

4、第二种:选择【格式】/【图层工具】/【将对象的图层置为当前】擦点命令,如下图所示

5、在绘图区域中选择需要置为当前图层的图形对象,结果如下图所示

6、第三种:单击【图层】工具栏中的【将对象的图层置为当前】的按钮,如下图所示

7、接着在绘图区域中选择使其图层为当前图层的对象,如下图所示

1、打开【图层特性管理器】对话框,当前图层显示为【圆形】层,如下图所示

2、第一种:在命令行中输入“LAYMCUR”并按【Enter】键确认,如下图所示

3、然后根据命令行提示进行操作,如下图所示

4、第二种:选择【格式】/【图层工具】/【将对象的图层置为当前】擦点命令,如下图所示

5、在绘图区域中选择需要置为当前图层的图形对象,结果如下图所示

6、第三种:单击【图层】工具栏中的【将对象的图层置为当前】的按钮,如下图所示

7、接着在绘图区域中选择使其图层为当前图层的对象,如下图所示
