1、首先,输入账号信息登录国家税务总局电子税务局。

2、在【我要办税】下找到【税费申报及缴纳】。

3、在税费申报及缴纳左侧找到【申报作废】。

4、在页面中间选择好所属日期后,点击【查询】。

5、接着页面上显示出可以作废的报表,点击最右侧【申报作废】。

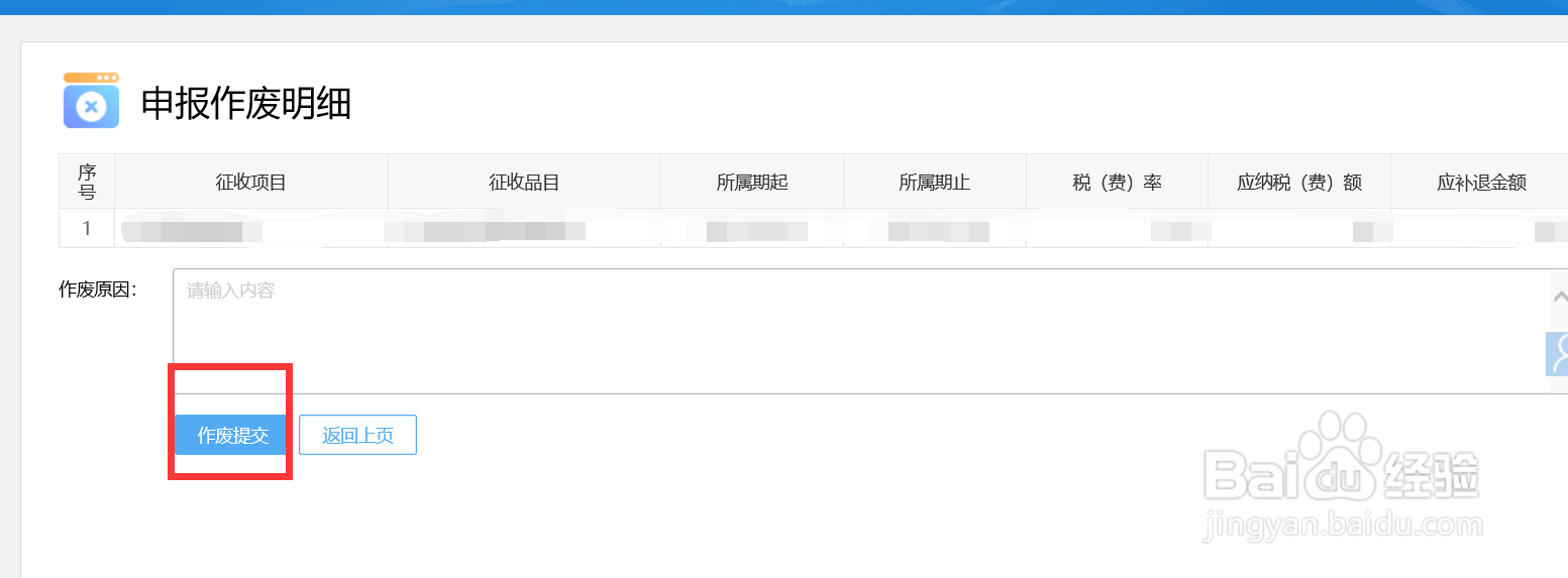
6、最后在申报作废明细里,点击【作废提交】,这样已申报的税表就已经作废了。

1、首先,输入账号信息登录国家税务总局电子税务局。

2、在【我要办税】下找到【税费申报及缴纳】。

3、在税费申报及缴纳左侧找到【申报作废】。

4、在页面中间选择好所属日期后,点击【查询】。

5、接着页面上显示出可以作废的报表,点击最右侧【申报作废】。

6、最后在申报作废明细里,点击【作废提交】,这样已申报的税表就已经作废了。
