网站首页 美食营养 游戏数码 手工爱好 生活家居 健康养生 运动户外 职场理财 情感交际 母婴教育 生活知识 生活百科 知识问答 更多知识

Windows没有鼠标箭头怎么办?

时间:2026-03-16 04:55:29

1、点击左下角“开始”。

Windows没有鼠标箭头怎么办?

2、点击设粒雁置

Windows没有鼠标箭头怎么办?

3、点击“设备”选项

Windows没有鼠标箭头怎么办?

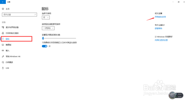
4、选择鼠标栏,点击右上角的其他“鼠标选项”

Windows没有鼠标箭头怎么办?

5、选择指针选项

Windows没有鼠标箭头怎么办?

6、打开“指针轨迹”和“显示指针位置功能”,点贪薪击羞泥轿确定就能找到鼠标箭头了

© 2026 海能知识库
信息来自网络 所有数据仅供参考
有疑问请联系站长 site.kefu@gmail.com